
νΌλ€λ¬(Fiddler)λ HTTP λ° HTTPS νΈλν½μ μΊ‘μ²νκ³ λΆμν μ μλ κ°λ ₯ν μΉ λλ²κΉ νλ‘μ(Web Debugging Proxy) λꡬμ λλ€. μ£Όλ‘ μ ν리μΌμ΄μ κ°λ° λ° λλ²κΉ κ³Όμ μμ μλ²μ ν΄λΌμ΄μΈνΈ κ°μ λ€νΈμν¬ ν΅μ μ λͺ¨λν°λ§νκ±°λ ν μ€νΈνλ λ° μ¬μ©λ©λλ€.
μ£Όμ κΈ°λ₯
- HTTP/HTTPS νΈλν½ μΊ‘μ²
- ν΄λΌμ΄μΈνΈμ μλ² κ°μ λͺ¨λ HTTP λ° HTTPS μμ²κ³Ό μλ΅μ μΊ‘μ².
- νΈλν½ λ΄μ©μ μ€μκ°μΌλ‘ νμΈ κ°λ₯.
- μμ² λ° μλ΅ λΆμ
- μμ² ν€λ, λ³Έλ¬Έ, μΏ ν€, μλ΅ μ½λ λ±μ μμΈν λΆμ.
- JSON, XML, HTML λ±μ λ°μ΄ν° ꡬ쑰λ₯Ό 보기 μ’κ² νμ.
- λͺ¨μ μμ² λ° μλ΅ ν
μ€νΈ
- κΈ°μ‘΄ μμ²μ μμ νκ±°λ μλ‘μ΄ μμ²μ μμ±νμ¬ μλ²μ ν΅μ ν μ€νΈ.
- Mock μλ² μν μν.
- SSL λλ²κΉ
- HTTPS νΈλν½μ λμ½λ©νμ¬ μνΈνλ λ°μ΄ν°λ₯Ό νμΈ κ°λ₯.
- μ±λ₯ ν
μ€νΈ
- μμ²/μλ΅ μκ°, νμ΄λ‘λ ν¬κΈ° λ±μ λΆμνμ¬ λ€νΈμν¬ μ±λ₯ μ΅μ ν.
- μ€ν¬λ¦½ν
λ° μλν
- FiddlerScriptλ₯Ό μ¬μ©νμ¬ μμ²/μλ΅μ μλμΌλ‘ μ²λ¦¬νκ±°λ λ³κ²½.
- νμ₯μ±μ μν νλ¬κ·ΈμΈ μ§μ.
- νΈλν½ μ¬μ(Replay)
- μΊ‘μ²λ μμ²μ λ€μ μ¬μνμ¬ μλ²μ λ°μμ ν μ€νΈ.
λ€μ΄λ‘λ
https://www.telerik.com/download/fiddler
Download Fiddler Web Debugging Tool for Free by Telerik
Download and install Fiddler Classic web debugging tool. Watch a quick tutorial to get started.
www.telerik.com
0οΈβ£
λ€μ΄λ‘λλ₯Ό μλ£νκ³ μ€μΉ μ€νμ μλ£νλ©΄ μλμ κ°μ νλ©΄μ λ³Ό μ μμ΅λλ€.

Fiddler(νΌλ€λ¬)λ‘ μΉ / μ± λλ²κΉ μ νλ€λ³΄λ©΄ κ°νΉ ν¨ν· λ΄μ©μ΄ μ λλ‘ λ³΄μ΄μ§ μλ κ²½μ°κ° μμ΅λλ€. κ·Έμ€ μλμ κ°μ μν©, λ©μΈμ§λ₯Ό 보μ λΆλ€λ μμ κ²μ λλ€. HTTPS νλ‘ν μ½, 보μμ΄ κ±Έλ¦° ν¨ν·μ μ΄μ λ νΌλ€λ¬λ₯Ό ν΅ν΄ λ³Ό μ μλ€κ³ νμ§λ§, λͺ¨λ μΈμ΄νΈμ ν΄λΉνλ 건 μλ κ² κ°μ΅λλ€. κ·ΈλΌ HTTPS νλ‘ν μ½ ν¨ν· λΆμ ν μ μλλ‘ μ€μ ν΄λ³΄κ² μ΅λλ€.

1οΈβ£

Tools νμμ Options λ₯Ό ν΄λ¦ν΄μ€λλ€.
2οΈβ£

HTTPS νμμ "Capture HTTPS CONNECTs" λ° "Decrypt HTTPS traffic 체ν¬"
μ΄ν λνλλ κ²½κ³ μ°½μ λͺ¨λ Yes μ²λ¦¬ν΄ μ£Όλ©΄ λ©λλ€
(ex Root μΈμ¦μ μ€μΉ μ¬λΆλ₯Ό 묻λ κ²½μ° “Yes” μ ν / 보μμΌλ‘ μΈν΄ νμΈ λ©μμ§κ° λμ€λ κ²½μ° “μ” μ ν )
3οΈβ£

Protocols : <client>; ssl3; tls1.0 μ ν΄λ¦ν΄μ€λλ€. νμλ μ΄λ―Έ μ€μ μ΄ λμ΄ μκΈ°μ νλ‘ν μ½μ΄ μ΄λ―Έ μΆκ° λμ΄ μμ΅λλ€.
4οΈβ£

<client>; ssl3; tls1.0; tls1.1; tls1.2
μμ κ°μ΄ μλ² μ°κ²°μ νμ©ν΄μ€ λ€λ₯Έ λ²μ μ νλ‘ν μ½λ μΆκ°ν΄μ€λλ€.
5οΈβ£

μ€μ μ΄ λͺ¨λ μλ£ λμΌλ©΄ "ok" λ₯Ό λλ¬μ μ€μ μ λ°μν΄μ€λλ€.
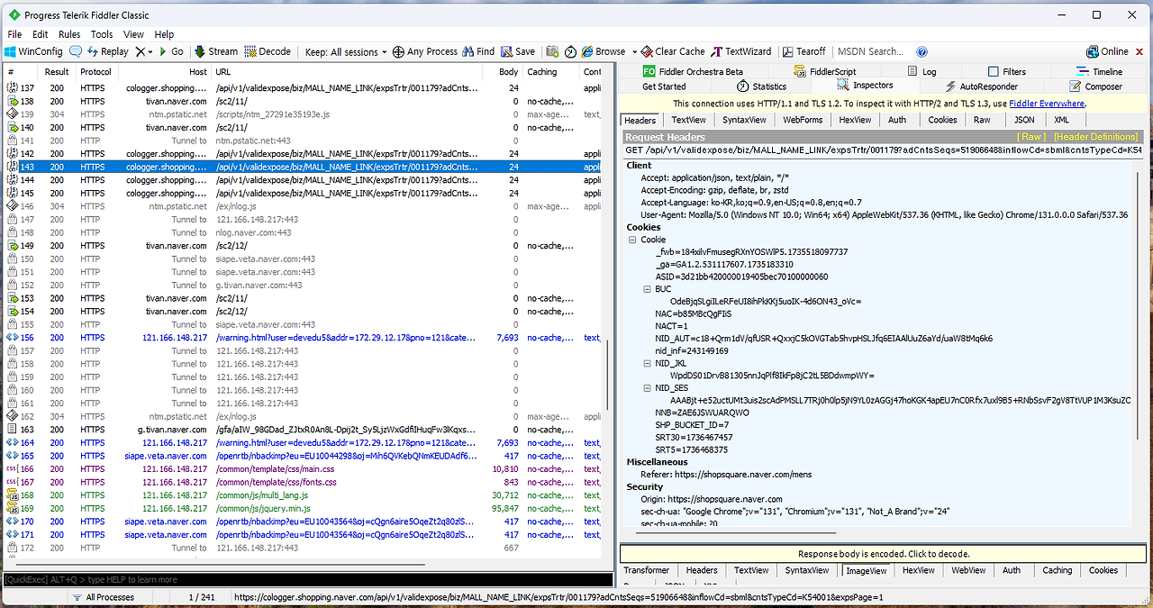
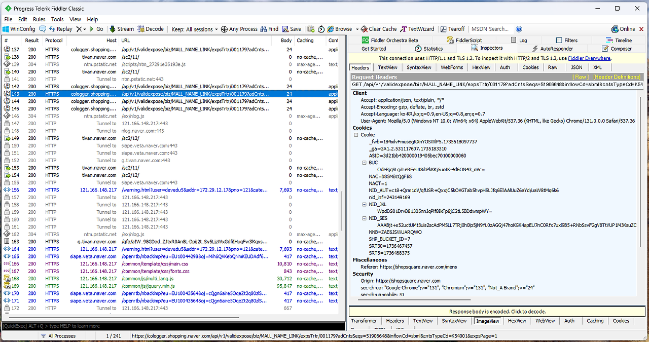
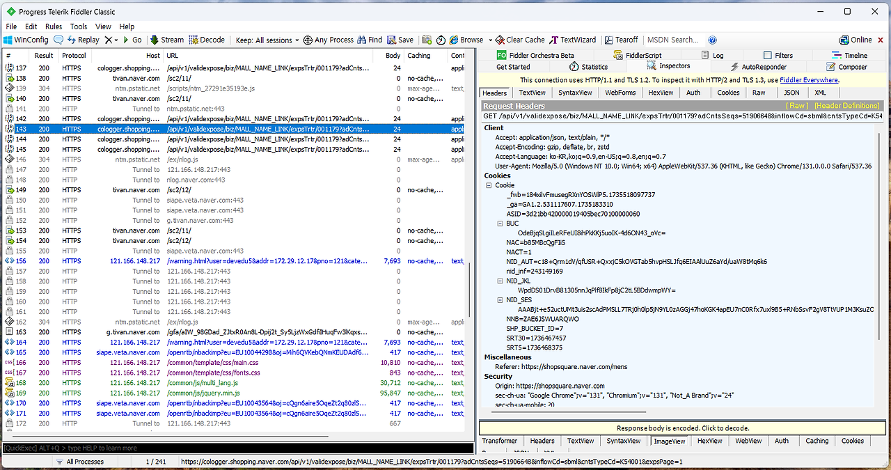
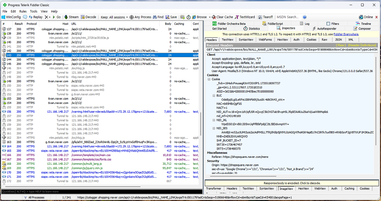
μλμ κ°μ΄ HTTPS ν¨ν· λ΄μ©λ μ΄μ΄ λ³Ό μ μλμ§ νμΈν©λλ€.


https://goddaehee.tistory.com/176
[Fiddler_3] Fiddler https νλ‘ν μ½ μ€μ
[Fiddler_3] Fiddler https νλ‘ν μ½ μ€μ μλ νμΈμ. κ°λν¬ μ λλ€. μ΄λ² ν¬μ€ν μ [ νΌλ€λ¬ Fiddler https νλ‘ν μ½ μ€μ νκΈ° μ λλ€. : ) Fiddler(νΌλ€λ¬)λ‘ μΉ / μ± λλ²κΉ μ νλ€λ³΄λ©΄ κ°νΉ ν¨ν· λ΄μ©μ΄
goddaehee.tistory.com
https://blog.naver.com/is_king/221909918323
[Fiddler] μΉ λλ²κΉ /νλ‘μ λꡬ Fiddler μ€μΉνκΈ°
κΉμ©μ¬μ¨μ μΆμ²μΌλ‘ Fiddlerλ₯Ό μκ² λκ³ , κ²μν΄λ³΄λ Burp Suiteμ λλ±νκ² μΉν΄νΉμ μ μ©ν λꡬλΌ...
blog.naver.com

[ Fiddler κ΄λ ¨ ν¬μ€νΈ λ°λ‘κ°κΈ° ]
1. Fiddler μ€μΉνκΈ° : https://blog.naver.com/is_king/221909918323
2. HTTPS ν¨ν· μΊ‘μ²νκΈ° : https://blog.naver.com/is_king/221909988849
3. μ£ΌμκΈ°λ₯ - ν¨ν· μΊ‘μ²/λ³μ‘°(Break Point) : https://blog.naver.com/is_king/221910375849
4. μ£ΌμκΈ°λ₯ - Filters κΈ°λ₯ : https://blog.naver.com/is_king/221915651398
5. QuickExec(μ€ν¬λ¦½νΈ λͺ
λ Ή) κΈ°λ₯ : https://blog.naver.com/is_king/221915946887
6. μ£Όμ λ¨μΆν€μ μΈμ
μμ΄μ½/κΈμ μ μλ―Έ : https://blog.naver.com/is_king/221917033986
7. μ£ΌμκΈ°λ₯ - Composer κΈ°λ₯ : https://blog.naver.com/is_king/221928829873
8. μΈμ
μ μ¬μμ²νλ Replay κΈ°λ₯ : https://blog.naver.com/is_king/221954541542
'Tool' μΉ΄ν κ³ λ¦¬μ λ€λ₯Έ κΈ
| VS CODE μμ != λμ β , => λμ β, <= λμ β€ μ¬μ©νλ κΏν (0) | 2025.07.07 |
|---|---|
| Termius λ€μ΄λ‘λ λ° μ€ν, EC2 μ μ (0) | 2024.08.06 |
λκΈ